Renesas Electronics RZ/V2L SMARC PMIC Kit

Renesas Electronics RZ/V2L SMARC PMIC Kit consists of a SMARC v2.1 module board plus carrier board configuration. The Kit demonstrates the RZ/V2L High Precision Entry-Level AI MPUs, which are general-purpose microprocessors equipped with a Renesas AI-dedicated accelerator (DRP-AI) for vision, a 1.2GHz dual-core Arm® Cortex®-A55 CPU, 3D graphics, and a video codec engine.

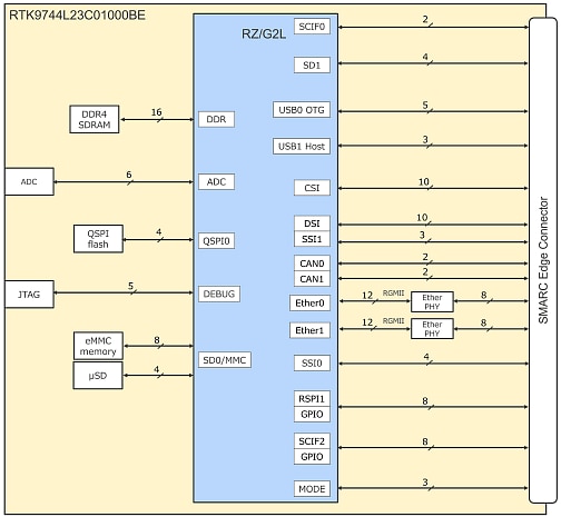
The RZ/V2L SMARC PMIC Kit complies with the SMARC v2.1 and is mounted with the following external memories:

  • DDR4 SDRAM: 2GB x 1pc
  • QSPI Flash Memory: 512Mb x 1pc
  • eMMC Memory: 64GB x 1pc

Features

  • Carrier board (160mm x 100mm dimensions)
    • Gigabit Ethernet x2
    • USB 2.0 x 2ch (OTG x 1ch, host x 1ch)
    • MIPI-CSI camera connector (can connect to Google Coral Camera)
    • Micro HDMI (output) connector
    • CAN-FD x2
    • micro SD x1 external storage
    • Audio line-in x1
    • Audio line-out x1
    • PMOD x2
    • USB-Type C™ for power input
  • Module board (82mm x 50mm dimensions)
    • RZ/V2L processor
    • 2GB DDR4 (2GB x1) main memory
    • 64MB QSPI NOR FLASH
    • 64GB eMMC memory
    • micro SD x1 external storage
    • A/D converter interface x6
    • JTAG connector
    • PMIC (RAA215300) for RZ/V2L

Kit Contents

  • Module board
  • Carrier board

Edge Impulse Resources

Infographic - Renesas Electronics RZ/V2L SMARC PMIC Kit

Overview

Renesas Electronics RZ/V2L SMARC PMIC Kit

Main components

Renesas Electronics RZ/V2L SMARC PMIC Kit

Block Diagram

Block Diagram - Renesas Electronics RZ/V2L SMARC PMIC Kit
Published: 2022-02-21 | Updated: 2024-03-29